База данных Юридическая фирма C# База данных Юридическая фирма C# База данных Юридическая фирма C#
База данных Юридическая фирма C#
База данных Юридическая фирма C#
База данных Юридическая фирма C#
База данных Юридическая фирма C#
База данных Юридическая фирма C#
База данных Юридическая фирма C#

База данных Юридическая фирма C#

Продано менее 10
Продажа товара приостановлена.

Продавец заблокирован и продажи товара приостановлены

Описание товара

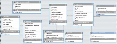
База данных "Юридическая фирма" включает информацию о заявках, договорах, графике выполнения работ, типах работ, сотрудниках, отделах, должностях, семейном положении сотрудников, заказчиках.
Среда разработки Microsoft Visual C#.

Основные характеристики

  • Тип содержимого Текст
  • Описание содержимого 33 символов
  • Обновлен на площадке 22.04.2022
Данный заказ включает файл базы данных Юридическая фирма на Visual C#, курсовую работу с описательной частью процесса и результатов разработки базы данных.

Изображения

Отзывы

Отзывов пока нет

Продажа товара приостановлена.
s_sergeevich

Заблокирован

s_sergeevich

Заблокирован

Вы смотрели