The sale of this product is suspended.
Product description
Sources editing software landscape based on the height map (OpenGL + Delphi). Shimma program can be downloaded from the author´s website: http://alexeyspace.ru/programs/5/.
Height map is a graphic file with the extension * .bmp. It can be edited directly in the program, or download the file. Recommended dimensions of uploaded images 250 250 pixels. The image must be saved in grayscale. Height map is in the bottom right corner of the program. To edit it there are three kinds of brushes, you can also change the pressing force of the brush, and its size. The brighter the color of any area on the map, the higher will be the appropriate scientific fields on the landscape. Ie the brightness of a point on the map determines its height above the surface. The first two brushes can brighten areas of the map, ie, create hills. Third - dimming, ie smooth hills.
On the built landscape superimposed textures, with the lighting. You can choose from several two textures that will be imposed on the land and the mountains.
The program also displays the skybox - an object in three-dimensional graphics, playing the role of the sky and horizon. You can choose three options skybox - day, evening and night.
Well, the most interesting feature of the program is that you can then stroll through the creation of the landscape! By pressing the F9 key on the keyboard, or press the corresponding button on the toolbar. We switch to a first person view. And you can control the movement of the landscape, the mouse and the keys W, A, S, D, and perform jumps "space".
Height map is a graphic file with the extension * .bmp. It can be edited directly in the program, or download the file. Recommended dimensions of uploaded images 250 250 pixels. The image must be saved in grayscale. Height map is in the bottom right corner of the program. To edit it there are three kinds of brushes, you can also change the pressing force of the brush, and its size. The brighter the color of any area on the map, the higher will be the appropriate scientific fields on the landscape. Ie the brightness of a point on the map determines its height above the surface. The first two brushes can brighten areas of the map, ie, create hills. Third - dimming, ie smooth hills.
On the built landscape superimposed textures, with the lighting. You can choose from several two textures that will be imposed on the land and the mountains.
The program also displays the skybox - an object in three-dimensional graphics, playing the role of the sky and horizon. You can choose three options skybox - day, evening and night.
Well, the most interesting feature of the program is that you can then stroll through the creation of the landscape! By pressing the F9 key on the keyboard, or press the corresponding button on the toolbar. We switch to a first person view. And you can control the movement of the landscape, the mouse and the keys W, A, S, D, and perform jumps "space".
Main features
- Content type File
- Content description 990,25 kB
- Added to the site 26.02.2024
Additional description
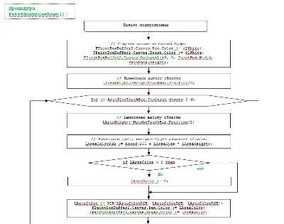
You can purchase the source code of the program. The program is written in Delphi XE, but the source code is compatible with any other version of Delphi. Also, there are detailed flowcharts of the program.
Sources are provided with detailed komenntariyami also after the purchase, you can count on my further aid recycling program. For example if you need to add something or simplified. Or maybe just to explain to you some strange moments in the source code.
Sources are provided with detailed komenntariyami also after the purchase, you can count on my further aid recycling program. For example if you need to add something or simplified. Or maybe just to explain to you some strange moments in the source code.
Images
Reviews
1
0
The sale of this product is suspended.
alex_ey
Blocked
alex_ey
Blocked